2025.09.05 成员格式、自定义按钮、多语言升级、NexData支持等
基础能力提升

以下是详细更新说明
1. 表单
1.1. 成员组件:显示格式更优化
对高频使用的成员组件进行升级
- 显示样式:新增支持显示工号
- 数据管理:导入导出、详情页的成员组件支持格式控制
Before | After |
目前问题: 场景1:
场景2:
场景3:
| 场景1: 成员组件的支持配置3种不同的更多信息的显示配置
![]() 场景2: 手动录入、批量导入、OpenAPI写入的3个场景的成员新增数据,都会根据当前最新的组件配置类型做展示,本期覆盖了数据管理页及表单详情页 ![]() 场景3: 在导入和导出时,均可手动选择具体的成员组件格式,数据格式兼容性得到更好提升。 ![]() ![]() |
格式刷新说明:
- 历史数据:如需进行格式刷新,若数据量小于10万,支持在页面设置页进行成员组件格式化。
- 设置界面:页面设置-成员组件-格式刷新(历史数据),成员组件格式化会对历史每一行数据进行逐行刷新。
- 耗时较长,请在页面低峰期执行,并且有一定频次限制(1次 /月/页面)。
- 超过频次请进行付费订正,根据业务复杂度,预计2-3日定制专家服务。

1.2. 数据批量修改:统一在线批量编辑方式
Before | After |
目前问题:
![]() |
![]() |
1.3. 表单组件分组:样式优化
Before | After |
目前问题:
![]() | 对常用和高级的组件进行重新分类 统一图片样式 优化布局样式 ![]() |
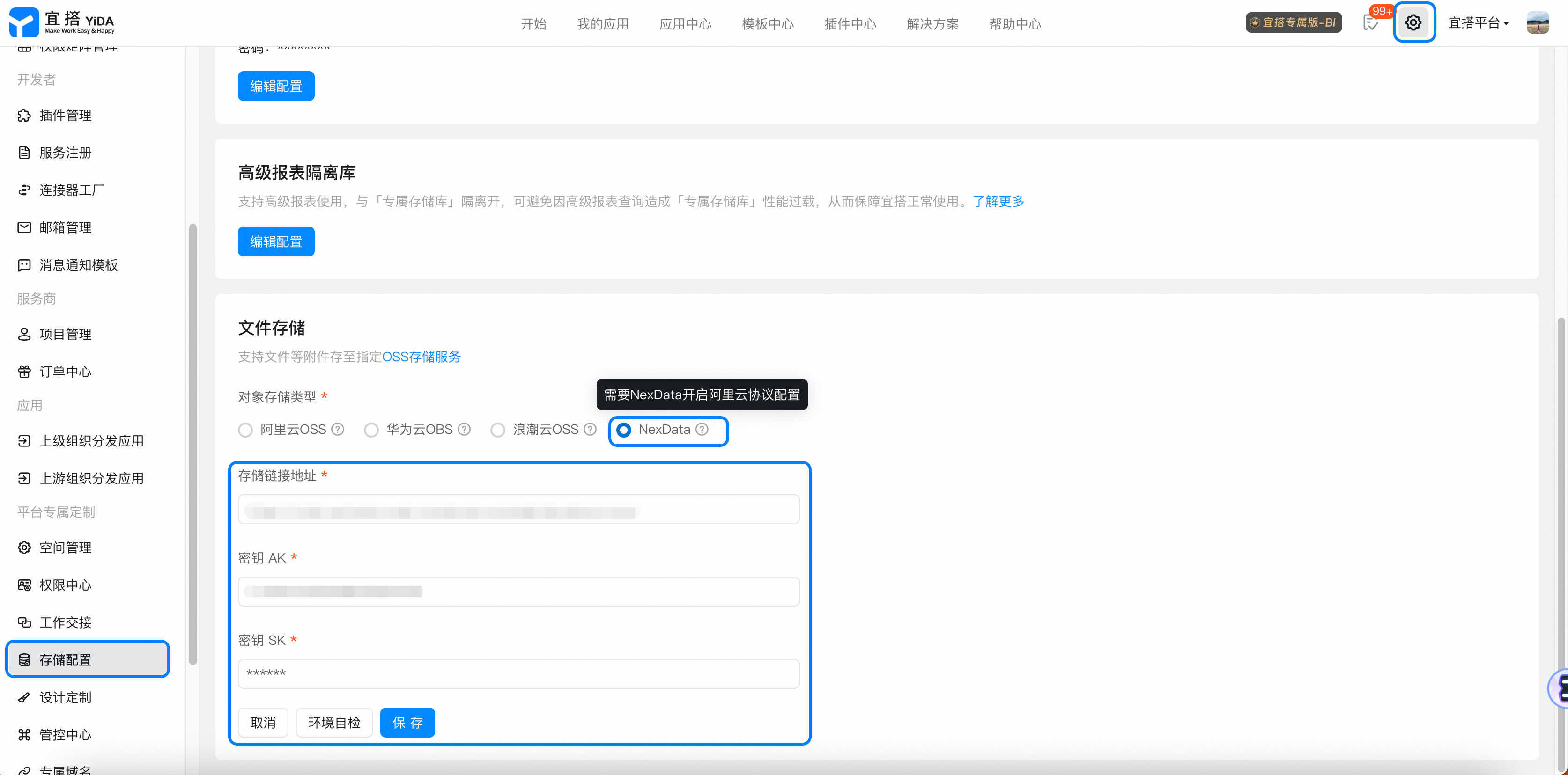
1.4. 专属存储:新增支持NexData

使用说明:
- 仅支持NexData下的阿里云协议类型
2. 自定义按钮
自定义按钮功能介绍:
自定义按钮 | 钉钉宜搭·帮助中心
2.1. 自定义按钮显示位置,支持双向设置
Before | After |
目前问题:仅支持在自定义详情页和数据视图单向设置自定义按钮显示,不支持在「自定义按钮页面」设置显示位置 ![]() 在自定义详情页添加: ![]() 在数据视图添加: ![]() | 新增支持:支持在自定义按钮页面,设置按钮显示位置,实现自定义按钮定义和使用场域双向可设置 ![]() |
使用说明:数据视图中的甘特图,暂不支持显示自定义按钮
2.2. 升级视图合一后,自定义按钮默认赋权
Before | After |
目前问题:表单视图升级后,自定义按钮全员无权限,需要去权限设置中手动勾选 ![]() | 优化:表单视图升级后,自定义按钮默认赋权 ![]() 在自定义按钮页面新增关于权限管理的提示: ![]() |
2.3. 优化自定义详情页操作栏,自定义按钮的展示
Before | After |
目前问题:当自定义详情页的示例数据,不符合自定义按钮筛选提交时,操作栏不显示该按钮,导致开发者误以为添加的自定义按钮不生效 ![]() 自定义按钮筛选条件设置: ![]() *说明:进行中的流程,不展示自定义按钮 | 优化:自定义详情页设计器中的操作栏中,展示添加的所有按钮 ![]() *说明:预览和线上运行态,符合筛选条件的按钮才会展示 |
3. 聚合表:支持访问态展示
Before | After |
目前问题:聚合表仅在管理后台展示,在访问态不可见 ![]() | 优化:默认支持在访问态展示,可手动设置隐藏
|
使用说明:
本次升级后,聚合表将默认访问态可见,数据默认全员可见,管理员可在“页面设置”>“权限设置”中设置数据权限,参考帮助文档
4. 国际化
4.1. 选项的显示值支持在数据管理页显示多语言
Before | After |
目前问题:
![]()
![]() |
(葡萄牙语为例) ![]() |
配置选项「显示值」的多语言文案,操作路径,见下图 ![]() | |
使用说明:
如果用户同时通过「页面JS」和「自定义选项功能」,定义选项组件的「选项值」和「显示值」,并且两处设置的「选项值」相同,则平台显示的时候,会优先取自定义选项功处的「显示值」
4.2. 数值组件的单位支持在数据管理页显示多语言
Before | After |
目前问题:
|
(葡萄牙语为例) ![]() |
配置数值「单位」的多语言文案,操作路径,见下图 ![]() | |
4.3. 草稿箱列表字段名称支持显示多语言
Before | After |
目前问题:草稿箱列表字段名称无法显示多语言 ![]() | 草稿箱字段名称正常显示多语言名称 ![]() |

































